Soluling

Soluling 1.0.1090 汉化版

安装版 官方版

Soluling 是一款面向开发与翻译团队的专业本地化软件。它能够深度解析各大主流编程框架与文件格式,将字符串与代码解耦,实现实时可视化翻译并无缝集成到自动化构建流程中。

更新时间 2026-02-27
软件类型 国外软件
软件大小 607.59 MB
授权方式 免费版
是否开源 非开源软件
软件类别 翻译软件
软件语言 简体中文
运行环境 WINDOWS
软件星级 4
基础检测 通过检测

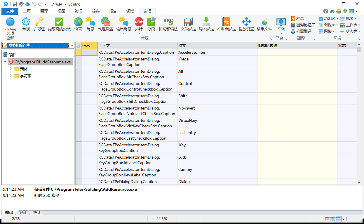
软件截图

Soluling截图
Soluling截图
Soluling截图
Soluling截图

特别说明

安装方法

1. 首先将老版本卸载,然后再安装原版安装程序 SoluSetup_1_0_1090.exe。

 安装时选择:Start an evaluation period 或 Install free Basic Translator editon。

 2. 然后安装本汉化补丁。

软件介绍

Soluling 是一款面向开发团队和翻译人员的专业级软件本地化工具。它打破了传统瀑布式翻译的局限,通过将字符串与源代码底层完全解耦,使得开发流程与本地化进程能够并行推进。无论是应对复杂的连续本地化(Continuous Localization)策略,还是集成到自动化构建工作流中,Soluling 都能作为独立中间件无缝衔接。该软件支持跨平台项目结构及各类生僻资源文件,免去了将代码发送给第三方翻译机构的安全隐患,是多语言软件、文档及数据库交付的可靠解决方案。

核心功能

  1. 全链路原生格式解析:摒弃传统提取字符串的繁琐步骤,软件可直接扫描并解析 .csproj.sln 等工程文件,或直接读取 .exe.dll 二进制文件。原生支持上百种格式,覆盖桌面端(.NET, Delphi, C++)、Web端(React, Vue, ASP.NET)及移动端(iOS, Android)。

  2. 可视化实时编辑引擎:内置强大的可视化编辑器,可在翻译过程中实时渲染并展示应用程序的原始 UI 和多语言翻译后的界面。该特性可让本地化人员直观处理文本长度溢出或 UI 布局错位问题。

  3. 多引擎智能翻译辅助:支持挂载 DeepL、Google Translate、Amazon 等主流机器翻译 API;同时内置翻译记忆库(TM)机制,支持模糊匹配、词根提取与术语库管理,并在输入时提供实时智能补全。

  4. 全自动编译与注入:深度契合 CI/CD 流程,提供强大的命令行工具(CLI)。在软件构建阶段,系统会自动生成更新的资源文件并将校验过的翻译注入其中,输出产物无需二次处理即可直接部署。

适用人群

  • 软件开发团队:需要为跨平台应用(Web/移动端/桌面应用)构建多语言架构的开发者。

  • 本地化工程师与项目经理:负责管控多语种翻译质量、词汇统一性及UI适配的专业管理人员。

  • 技术翻译与兼职人员:需借助词汇表、机器翻译及翻译记忆库提升效率的自由译者。

优缺点分析

优点:

  • 极广的技术栈兼容性:支持超过 100 种以上的文档、数据库与代码格式,几乎囊括了所有主流及小众的开发环境。

  • 代码零侵入:本地化过程无需修改底层业务逻辑,通过彻底的数据分离保障了主线代码的安全性与稳定性。

  • 自动化友好:极大地降低了版本迭代时的多语言维护成本,非常适合敏捷开发节奏。

缺点:

  • 功能层级较深:由于涵盖了庞杂的文件支持与高阶功能,对于仅需简单字符串替换的非技术人员来说,软件的学习成本与配置门槛较高。

  • 特定框架依赖:部分深度的可视化编辑功能强依赖于具体的 UI 框架(如 Windows Forms 或 VCL),在某些前端单页应用(SPA)的渲染支持上可能存在局限。

系统要求

  • 操作系统:Windows 10 / Windows 11 (64-bit) 及以上主流 Windows 系统

  • 处理器:双核 2.0 GHz 或更高配置的 x64 处理器

  • 内存:建议 4 GB RAM 或更高(处理超大型工程源码或巨型数据库提取时需更大内存)

  • 磁盘空间:至少 1 GB 可用硬盘空间用于软件安装与本地缓存

  • 运行环境:依赖现代 .NET 运行库,处理特定项目(如 Android 或 iOS)时可能需配置对应的开发环境 SDK。

下载地址

本地高速下载 607.59 MB
获取下载地址...

声明:本站为非盈利性技术交流平台。所有资源均来自互联网或官方发布,版权归原作者所有。如有侵犯您的权益,请联系我们(fzxzcopy@163.com),我们将第一时间处理。

相关版本

猜你喜欢